


![图片[1]|comfyUI如何入门?comfyUI保姆级入门攻略|全营销数字服务平台丨榕媒圈](http://rongmeiquan.oss-cn-shenzhen.aliyuncs.com/my-bucket/2024/05/042a1e5de520240521154854.png)
![图片[2]|comfyUI如何入门?comfyUI保姆级入门攻略|全营销数字服务平台丨榕媒圈](http://rongmeiquan.oss-cn-shenzhen.aliyuncs.com/my-bucket/2024/05/854fc0975220240521154856.png)
提示这个不用怕,配置环境变量,系统属性->高级->环境变量->系统变量->Path,编辑添加NVIDIA bin目录路径(C:Program FilesNVIDIA CorporationNVSMI)
![图片[3]|comfyUI如何入门?comfyUI保姆级入门攻略|全营销数字服务平台丨榕媒圈](http://rongmeiquan.oss-cn-shenzhen.aliyuncs.com/my-bucket/2024/05/6625c74f3120240521154857.png)
![图片[4]|comfyUI如何入门?comfyUI保姆级入门攻略|全营销数字服务平台丨榕媒圈](http://rongmeiquan.oss-cn-shenzhen.aliyuncs.com/my-bucket/2024/05/8e68fb022220240521154859.png)
![图片[5]|comfyUI如何入门?comfyUI保姆级入门攻略|全营销数字服务平台丨榕媒圈](http://rongmeiquan.oss-cn-shenzhen.aliyuncs.com/my-bucket/2024/05/98b45dfec220240521154901.png)
![图片[6]|comfyUI如何入门?comfyUI保姆级入门攻略|全营销数字服务平台丨榕媒圈](http://rongmeiquan.oss-cn-shenzhen.aliyuncs.com/my-bucket/2024/05/978ddfd6a820240521154902.png)
2.手工安装,这个对于非技术类的朋友可能会比较吃力,小白不建议采用。
![图片[7]|comfyUI如何入门?comfyUI保姆级入门攻略|全营销数字服务平台丨榕媒圈](http://rongmeiquan.oss-cn-shenzhen.aliyuncs.com/my-bucket/2024/05/b8e273efc020240521154904.png)
![图片[8]|comfyUI如何入门?comfyUI保姆级入门攻略|全营销数字服务平台丨榕媒圈](http://rongmeiquan.oss-cn-shenzhen.aliyuncs.com/my-bucket/2024/05/8b6f3ec7eb20240521154905.png)
如果是Stable Diffusion 相关内容的新手,就需要先获取一个模型,因为后续要使用它来生成您的图像。
经验丰富的用户,如果您已经拥有模型文件,则无需重新下载这些文件。您可以将它们保存在同一位置,然后配置在配置文件里,把 extra_model_paths.yaml.example 的文件,将其重命名为 extra_model_paths.yaml,然后编辑相关行并重新启动 Comfy。完成后,跳到下一部分。
常用的模型下载地址-需要魔法喽
https://civitai.com/
https://huggingface.co/models?other=stable-diffusion
把下载模型并将其放入 models/checkpoints(如果该目录尚不存在,请创建该目录),然后重新启动 ComfyUI。
新手建议按照官方的案例进行操作,多动手才能更好的使用。
使用篇
![图片[9]|comfyUI如何入门?comfyUI保姆级入门攻略|全营销数字服务平台丨榕媒圈](http://rongmeiquan.oss-cn-shenzhen.aliyuncs.com/my-bucket/2024/05/bf4fe82aae20240521154908.png)
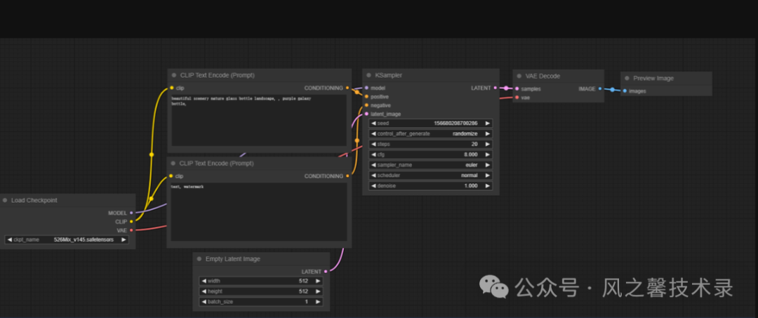
comfy ui默认启动工作流实际上就是通过描述生成图像的一个流程
在我们运行默认工作流之前,对初始工作流进行调整
右击 Save Image 节点, 然后点击 Remove.
双击空白的画布部分, 输入 preview, 然后点击 PreviewImage 选项.
找到VAE Decode节点的IMAGE输出,并将其连接到刚刚添加的Preview Image节点的images输入。
这样我们可以直接预览到结果,而无需立即保存到磁盘。如果您真的喜欢某个特定的结果,您仍然可以右键单击图像并选择Save Image
通过单击右侧菜单中的Queue Prompt或在键盘上按Cmd+Enter或Ctrl+Enter来创建您的第一个图像,来试试吧!
加载其它工作流
为了更容易的共享ComfyUI工作流,comfyUI会将生成流的详细信息存储在生成的PNG中。我们会发现许多与ComfyUI相关的工作流指南也包含此元数据。要加载生成图像的关联流,只需通过菜单中的Load按钮加载图像,或将其拖放到ComfyUI窗口中。这将自动解析详细信息并加载所有相关节点,包括它们的设置。
如果您加载图像但未显示流,则可能意味着元数据已从文件中删除。如果您知道图像的原始来源,重新上传。
如果在使用过程中,本篇没有涉及到的问题,可以去官方地址可以查看资料,地址https://www.mixcomfy.com/Start%20Here/
节点技巧
格式化保存文件(规范生成的文件路径和格式)
有序管理生成的所有图像可能会很困难。为了帮助管理图像,您可以将特殊格式的字符串传递给带有file_prefix小部件的输出节点。
【补充解读】:fileName_prefix,用于指定文件名。
![图片[10]|comfyUI如何入门?comfyUI保姆级入门攻略|全营销数字服务平台丨榕媒圈](http://rongmeiquan.oss-cn-shenzhen.aliyuncs.com/my-bucket/2024/05/d885e920e120240521154909.png)
搜索和替换字符串
要将某些节点小部件的值自动插入到文件名中,使用以下语法:
node_name.widget_name%。
例如:我们要将图像存储在每个分辨率的基础上,可以为节点提供以下字符串:
%Empty Latent Image.width%x%Empty Latent Image.height%/imagebr
这些字符串将被指定的节点值替换。
【补充解读】:将空白画布节点的宽高属性放到了文件夹命名中。如图所示:生成到了指定分辨率下的文件夹内
![图片[11]|comfyUI如何入门?comfyUI保姆级入门攻略|全营销数字服务平台丨榕媒圈](http://rongmeiquan.oss-cn-shenzhen.aliyuncs.com/my-bucket/2024/05/18dbcc84c920240521154911.png)
节点名称重命名用于搜索和替换
有时节点名称可能相当大,或者多个节点可能共享相同的名称。在这些情况下,可以在节点选项菜单中指定特定名称
properties>Node name for S&R
![图片[12]|comfyUI如何入门?comfyUI保姆级入门攻略|全营销数字服务平台丨榕媒圈](http://rongmeiquan.oss-cn-shenzhen.aliyuncs.com/my-bucket/2024/05/cdde2a262520240521154912.png)
更多的技巧可以看社区手册,我就不一一说明,大家自已动手试试。
![图片[13]|comfyUI如何入门?comfyUI保姆级入门攻略|全营销数字服务平台丨榕媒圈](http://rongmeiquan.oss-cn-shenzhen.aliyuncs.com/my-bucket/2024/05/f31f7739ea20240521154913.png)
🎉 文章末尾,惊喜连连 🎉
利用kimi+AI工具+剪映做一个MV送给妈妈(含完整步骤)




















暂无评论内容